맞다, 웃자고 한 얘기다. 그 리뷰어는 어떤 상황에 처했는지 대충 눈치를 채긴 했지만, 어쨌든 데이터 관리에 관한 어마어마한 양의 새로운 정보를 소화하기가 어렵다는 사실에는 변함이 없다. 다시 진지하게 돌아와서, 분산 데이터 문제는 심각한 현실이다. 데이터 보안, 개인 식별 정보(PII)의 안전, 거버넌스 문제 역시 마찬가지다. 이런 문제에 직면한 이들에게 데이터플렉스는 자동 데이터 디스커버리 및 메타데이터 수집을 통해 데이터를 옮기지 않고도 논리적으로 통합할 수 있게 해준다.
구글 클라우드 데이터플렉스는 데이터를 분류하고 데이터를 도메인별로 정리하고 데이터 품질을 설정하고 데이터 계보를 판단하고 데이터 수명 주기를 관리, 감독하는 머신러닝을 사용해 데이터 관리와 거버넌스를 수행한다. 다음에서 더 자세히 살펴보겠지만 데이터플렉스를 이용하면 일반적으로 데이터 레이크의 원시 데이터로 시작해 스키마 수집을 자동으로 수행하고 데이터를 검증하고 메타데이터를 통합하고 구글 네이티브 및 오픈소스 툴로 데이터를 질의할 수 있다.
구글 클라우드 데이터플렉스는 4가지 구글 애널리틱스 컴포넌트, 4가지 데이터플렉스 기능, 빅레이크를 통한 7종류의 데이터 처리 등으로 구성된다. ⓒ IDG |
구글 클라우드 데이터플렉스의 경쟁 상대를 꼽아보면 AWS 글루(Glue)와 아마존 EMR, 마이크로소프트 애저 HD인사이트(HDInsight)와 마이크로소프트 퍼뷰 인포메이션 프로텍션(Purview Information Protection), 오라클 코히어런스(Coherence), SAP 데이터 인텔리전스(Data Intelligence), 탈렌드 데이터 패브릭(Talend Data Fabric)이다.
구글 클라우드 데이터플렉스의 주요 기능
전체적으로 보면 구글 클라우드 데이터플렉스는 데이터를 옮기거나 복제할 필요 없이 모든 데이터 소스로부터 데이터를 통합, 검색, 분류하도록 설계됐다. 이를 위한 핵심은 데이터를 기술하는 메타데이터를 추출해 중앙에 저장하는 것이다. 데이터플렉스의 주요 기능은 다음과 같다.- 데이터 디스커버리 : 구글 클라우드 데이터플렉스를 사용하면 구조적, 반구조적, 비구조적 데이터의 데이터 디스커버리, 분류, 메타데이터 강화를 자동화할 수 있다. 통합 데이터 카탈로그에서 기술, 운영 및 비즈니스 메타데이터를 관리하고, 지메일과 같은 검색 기술인 내장 패싯 검색 인터페이스를 사용해 데이터를 검색할 수 있다.
- 데이터 조직화 및 수명 주기 관리 : 데이터플렉스 레이크 및 데이터 영역(zone)을 사용해 여러 스토리지 서비스에 걸쳐 데이터를 비즈니스별 도메인으로 논리적으로 조직화할 수 있다. 데이터를 손쉽게 관리, 큐레이팅, 계층화하고 보관할 수 있다.
- 중앙 보안 및 거버넌스 : 데이터플렉스를 사용해 데이터 사일로 전반의 데이터 권한 부여 및 분류를 위한 중앙 정책 관리, 모니터링 및 감사를 할 수 있다. 전역 모니터링과 거버넌스를 통해 비즈니스 도메인을 기반으로 분산 데이터 소유를 촉진한다.
- 내장된 데이터 품질 및 계보 : 분산된 데이터 전반에서 데이터 품질을 자동화하고 신뢰할 수 있는 데이터에 대한 액세스를 활성화한다. 자동으로 캡처되는 데이터 계보를 사용해 데이터를 더 정확히 이해하고 종속성을 추적하고 데이터 문제를 해결한다.
- 서버리스 데이터 탐색 : 완전히 관리되는 고품질 데이터를 서버리스 데이터 탐색 워크벤치를 사용해 대화형으로 질의할 수 있으며 스파크 SQL 스크립트 및 주피터 노트북에 액세스할 수 있다. 내장된 게시, 공유, 검색 기능을 이용해 여러 팀에 걸쳐 협업할 수 있고, 워크벤치의 스케줄링을 사용해 작업을 처리할 수 있다.
구글 클라우드 데이터플렉스의 작동 방식
데이터플렉스는 새로운 데이터 소스를 식별할 때 무결성을 강화하기 위한 내장된 데이터 품질 검사를 사용해 구조적 데이터와 비구조적 데이터의 메타데이터를 수집한다. 데이터플렉스는 모든 메타데이터를 통합 메타스토어에 자동으로 등록한다. 빅쿼리(BigQuery), 데이터프록 메타스토어(Dataproc Metastore), 데이터 카탈로그(Data Catalog)와 같은 다양한 구글 클라우드 서비스와 아파치 스파크, 프레스토(Presto)와 같은 오픈소스 툴을 통해서도 데이터와 메타데이터에 액세스할 수 있다. 대표적인 데이터플렉스 활용 사례는 2가지다. 도메인 중심 데이터 메시와 준비성에 기반한 데이터 계층화다.이 다이어그램에서 도메인은 데이터플렉스 레이크로, 개별 데이터 프로듀서가 소유한다. 데이터 프로듀서는 해당 도메인에 대해 작성, 큐레이션, 액세스 제어의 권한을 갖는다. 이후에 데이터 사용자가 이 레이크(도메인)와 구역(서브 도메인)에 대한 접근 권한을 요청하게 된다. ⓒ IDG |
데이터 티어링은 수집한 데이터에 기본적으로 데이터 엔지니어만 접근할 수 있다는 의미다. 그 이후에 데이터 사이언티스트와 애널리스트도 사용할 수 있도록 재설정된다. 이 그림에서는 엔지니어용 원시 데이터를 위한 구역을 가진 레이크와 데이터사이언티스트와 애널리스트를 위한 큐레이트 구역 등을 설정할 수 있다. ⓒ IDG |
분석을 위한 데이터 준비
구글 클라우드 데이터플렉스의 핵심은 데이터 레이크의 원시 데이터부터 시작되는 데이터 엔지니어링과 컨디셔닝이다. 다양한 툴을 사용해 데이터와 메타데이터를 발견하고 데이터를 도메인으로 조직화하고 비즈니스 컨텍스트로 데이터를 보강하고 데이터 계보를 추적하고 데이터 품질을 테스트하고 데이터를 큐레이션하고 데이터와 개인 정보를 보호하고 변경을 모니터링하고 감사한다.데이터플렉스 프로세스 흐름은 클라우드 스토리지에서 시작된다. 여기에는 수집된 원시 데이터가 보통 헤더 행이 있는 CSV 테이블 형태로 존재한다. 디스커버리 프로세스는 스키마를 추출하고 일부 큐레이션 작업을 수행해 데이터플로우 플렉스 및 서버리스 스파크 작업을 사용해 메타데이터 테이블과 질의 가능한 파일을 클라우드 스토리지에 생성한다. 큐레이션된 데이터는 파케이(Parquet), 아브로(Avro) 또는 Orc 형식일 수 있다. 다음 단계에서는 서버리스 스파크 SQL을 사용해 데이터를 변환하고 데이터 보안을 적용해 빅쿼리에 저장하고 다양한 권한 부여 및 액세스 수준으로 뷰를 생성한다. 네 번째 단계에서는 비즈니스 분석가와 데이터 과학자가 질의 및 분석할 수 있는 소비 가능한 데이터 제품을 빅쿼리에 생성한다.
구글 클라우드 데이터플렉스 프로세스 흐름 ⓒ IDG |
필자의 뱅킹 예제를 보면 데이터플렉스 데이터 메시 아키텍처에는 서로 다른 뱅킹 도메인에 대한 4개의 데이터 레이크가 있다. 각 도메인에는 원시 데이터, 큐레이션된 데이터, 데이터 제품이 있다. 데이터 카탈로그와 데이터 품질 프레임워크는 중앙에 위치한다.
구글 클라우드 데이터플렉스 데이터 메시 아키텍처. 이 뱅킹 예제에는 고객 소비자 뱅킹, 사업자 소비자 뱅킹, 대출 소비자 뱅킹, 신용카드 소비자 뱅킹, 4개의 도메인이 데이터 레이크에 있다. 각 데이터 레이크에는 원시, 큐레이션, 제품 데이터 영역이 있다. 중앙의 운영 도메인은 4개의 데이터 도메인 모두에 적용된다. ⓒ IDG |
자동 카탈로그는 스키마 수집과 데이터 유효성 검사부터 시작해서 데이터를 질의할 수 있게 해주는 통합 메타데이터를 생성한다. 데이터플렉스 어트리뷰트 스토어(Attribute Store)는 관련된 리소스에 대한 정책 관련 동작을 지정할 수 있게 해주는 확장 가능한 인프라다. 이를 통해 분류 체계를 만들고 속성을 만들어 이를 계층으로 조직화하고 하나 이상의 속성을 테이블에 연결하고 하나 이상의 속성을 열에 연결한다.
중앙에서 데이터 분류를 추적하고 여러 도메인에 걸쳐 분류 규칙을 적용해 주민등록번호와 같은 민감한 데이터의 유출을 통제할 수 있다. 구글은 이 기능을 DLP(data loss prevention, 데이터 손실 방지)라고 부른다.
고객 인구 통계 데이터 제품. 이 수준에서 PII(개인 식별 정보)에 해당하는 정보 또는 기타 민감한 정보에 플래그를 지정하고, 권한이 없는 사람이 볼 수 없도록 민감한 열을 가리는 등 위험을 낮추기 위한 조치를 취할 수 있다. ⓒ IDG |
현재 공개 프리뷰 단계인 자동 데이터 프로파일링은 데이터플렉스 데이터 레이크 내의 빅쿼리 테이블 열에 대한 일반적인 통계적 특성을 파악할 수 있게 해준다. 자동 데이터 프로파일링은 스캔을 수행해 사용자가 개별 열의 값 분포를 볼 수 있게 해준다. 종단간 데이터 계보는 데이터의 출처와 데이터에 적용된 변환을 이해하는 데 도움이 된다. 데이터 계보는 여러 혜택을 제공하는데, 그 중 하나가 데이터 문제의 하향 영향을 추적하고 상향 원인을 파악할 수 있다는 것이다.
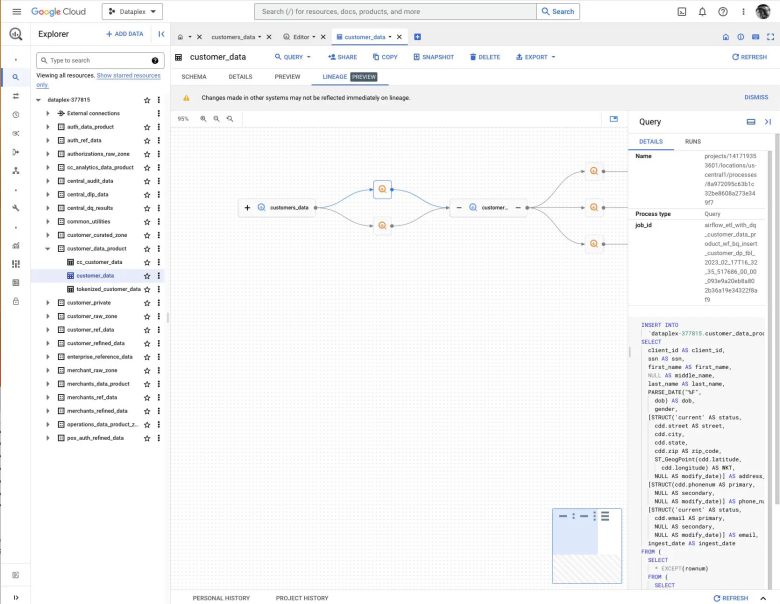
구글 클라우드 데이터플렉스는 데이터 계보를 보여준다. ⓒ IDG |
데이터플렉스의 데이터 품질 스캔은 데이터 프로필을 기반으로 데이터에 자동 권장 규칙을 적용한다. 이 규칙은 널 값, 고유해야 하지만 ID 등 그렇지 않은 값, 미래 또는 먼 과거의 생년월일 같은 범위를 벗어난 값과 같은 일반적인 문제를 검사한다.
이 리뷰의 서두에서 구글 클라우드 데이터플렉스 리뷰는 다룰 부분이 너무 많아 엄두가 안 난다는 점을 반쯤 농담으로 말했다. 사실이다. 엄두가 안 날 정도다. 그러나 데이터플렉스는 사일로의 원시 데이터를 확인 및 관리되는, 분석 가능한 통합 데이터 제품으로 변환하는 데 있어 필자가 지금까지 본 가장 완전한 시스템이기도 하다.
구글 클라우드 데이터플렉스는 아직 프리뷰 단계다. 구성요소 일부는 최종 형태가 아니고 누락된 부분도 있다. 온프레미스 스토리지, 스트리밍 데이터, 멀티 클라우드 데이터에 대한 연결이 대표적이다. 그러나 프리뷰 형식임에도 데이터플렉스는 데이터 엔지니어링에서 매우 유용하다.
- 업체 : 구글, https://cloud.google.com/dataplex
- 비용 : 사용량에 따라 책정, DCU 표준 시간당 0.060달러, DCU 프리미엄 시간당 0.089달러, DCU 셔플 스토리지 시간당 0.040달러
- 플랫폼 : 구글 클라우드 플랫폼
editor@itworld.co.kr
Martin Heller editor@itworld.co.kr
저작권자 한국IDG & ITWorld, 무단 전재 및 재배포 금지
